Catherine Edwards
Posts: 0
Joined: Fri Nov 30, 2012 9:58 pm

Mapping geocode data from map component to tiggzi database

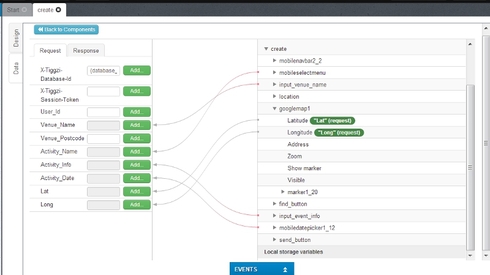
is it possible to map the latitude & longitude components of the google map component to a database. I have tried and the mapping component seems to allow it but the app crashes when tested. I am trying to get geocoded data from the map after the user has searched for a location. Image

maxkatz
Posts: 0
Joined: Fri Aug 13, 2010 3:24 pm

Mapping geocode data from map component to tiggzi database

Add JavaScript debugging to see what you get when you map Latitude/Longitude to the database, something like this:

code
console.log(value);
/code

Return to “Issues”